• Skip to primary navigation
  • Skip to content
  • Skip to footer
DEVBLOG Yet another developer blog
  • Posts
  • Categories
  • Tags
  • RK-002
  • CP Converter

    Yurii Zubkov

    • Bavaria, Germany
    • GitHub

    Core MIDI Cheat Sheet

    December 18, 2020 less than 1 minute read

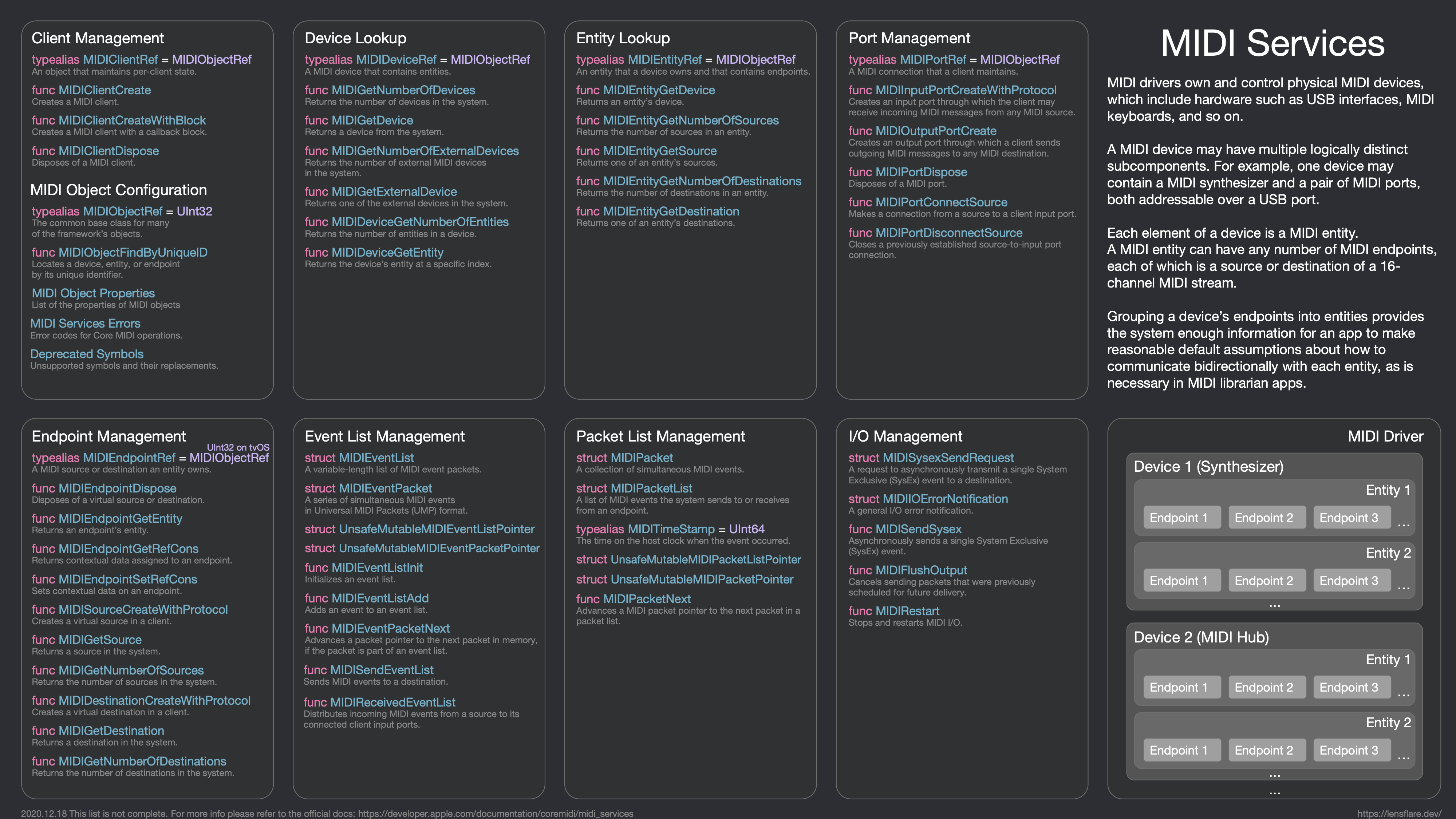
    Made myself a cheat sheet of the Core MIDI functions. All functions and structure names are clickable in the PDF version. Maybe it could be useful to someone else.

    Core MIDI Cheat Sheet - PNG
    PNG version

    Download PDF version Download LibreOffice file

    Tags: Apple, Core MIDI, iOS, Mac OS

    Categories: Apple

    Updated: December 18, 2020

    Twitter Facebook LinkedIn
    Previous Next

    You May Also Enjoy

    Online Circuit Patch Converter

    April 27, 2021 less than 1 minute read

    Web-based tool for conversion of Novation Circuit patches

    RK006 Manager

    March 21, 2021 less than 1 minute read

    Alternative companion application for the RK006 MIDI/Gate hub.

    RK002 + Novation Circuit = Song Mode

    November 24, 2020 less than 1 minute read

    Retrokits RK002 as action sequencer for Novation Circuit. Can be useful for sessions chaining a.k.a Song Mode.

    • GitHub
    • Privacy Policy
    • Feed
    © 2024 DEVBLOG. Powered by Jekyll & Minimal Mistakes.